营销型网站建设的价值和意义是什么? 企业建站教程 外贸网站建设 网站建设是传统企业连接互联网最普遍的方式,各种类型的网站都已随处可见,成功者山外有山,都是小巫见大巫的时代。但随着互联网技术的高速发展,网站建设也开始有了偏重的方向,就如当前,已经越来越多的企业重... 2016年3月1日
网站SEO优化时怎么更新文章 SEO优化教程 相信seoer对于网站更新文章这个事情一点都不陌生。或许更新文章是seoer认为最苦逼的事情,没什么写,不知道怎么写,没有灵感,等等一系列的问题。很多人,甚至是大部分的人都认为更新文章要每天至少一篇,每天三... 2016年3月1日
在莨莠不齐的网站建设公司中需要注意的三种骗局 企业建站教程 外贸网站建设 不论是媒体还是网民,对互联网的关注焦点大多聚集在巨头网站、领军人物、热门模式、融资市场等方面,很少关注提供互联网底层服务公司的状态和市场整体环境。虽然这些为中小企业、个人提供网站制作、技术支持、空... 2016年3月1日
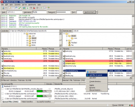
FileZilla Client 3.16.0 正式版发布 软件更新资讯 FileZilla Client 3.16.0 正式版发布,该版本修复了记住队列完整状态的一些 bug。FileZilla是一种快速、可信赖的FTP客户端以及服务器端开放源代码程式,具有多种特色、直观的接口。 2016年3月1日
ECL 16.1.2 发布 可嵌入式的 Common Lisp 业界资讯 可嵌入式的 Common Lisp —— ECL 发布 16.1.2 版本,下载地址:源码Windows 二进制安装包 (x86).该版本增强部分内容包括:Added code walker (present in *features* as :walker)Testing framework initial cleanu... 2016年3月1日
我是如何从煤矿工成为程序员的 业界资讯 你是否为你将来想从事的工作和事业做出了足够的努力?我将要给你讲述一个真实的故事,一个叫Mircea Goia的煤矿工转行去追求他真正想要的工作的故事:-我来自于一个东欧国家。我在一个煤矿里工作了很多年(在一个很... 2016年3月1日
技术领导要不要写代码? 业界资讯 技术领导要不要写代码?这是一个问题。我刚工作的时候就听说,程序员(那时候还没有“码农”的说法)是 吃青春饭的,到30岁就熬不了夜写不动代码了,所以要尽早转管理岗。相应的,如果你走上管理路线成了技术领导,... 2016年3月1日
在 Google Play 一不小心就下到色情软件 业界资讯 据安全公司ESET透露,在过去的7个多月,他们已经在Google Play Store上发现了300多个经过伪装的色情软件。这些软件通过复制合法软件的名字和图标骗取用户下载并安装,从而达到为色情网站导流的目的。“这或许恶意... 2016年3月1日
Chromium 操作系统即将支持所有 SBC 单板电脑 业界资讯 几天前Chromium OS发布了第四个版本,采用了重新设计的内核,性能提升巨大。不过,从今天开始,Chromium OS树莓派2项目有一个新网站,网址是http://www.chromiumosforsbc.org,所以,从现在开始,Chromium OS for... 2016年3月1日