拼豆计时系统开源免费版下载
谷歌上周五宣布BinDiff开源——这是给安全研究人员用于进行二进制文件分析和对比的工具。早在2011年的时候,谷歌就收购了Zynamics,也就成为了BinDiff的东家,那个时候这款工具就已经很流行了。BinDiff当时是需要商业授权的,只不过谷歌在收购Zynamics之后调低了其价格。
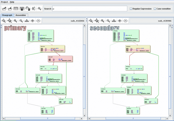
谷 歌自己将BinDiff融入到了许多内部文件分析系统中,利用其二进制对比技术,来追踪恶意程序家族。谷歌软件工程师Christian Blichmann表示:“在谷歌,BinDiff核心引擎驱动着大规模的恶意程序进程管线,帮助保护内部和外部用户。BinDiff提供对比结果,通过 数十亿次的对比,将全球恶意程序汇聚成相关家族。”
除了恶意程序的追踪,BinDiff开发人员还说,该工具可用于发现厂家提供软件中的错误修正,跨相似二进制文件传递分析结果。这在进行安全研究,帮助开发团队避免相同代码重复工作的问题上,能够节约很多时间。
当前,BinDiff能够针对x86、MIPS、ARM/AArch64、PowerPC等架构进行二进制文件的对比。最新版,为Windows和Linux平台开发的4.2版,当前已经可以从官方网站下载(点击这里)。





